xTerminal 是一款开源免费的命令终端软件,类似于 Linux 的 C# 中 Windows 终端,并带有一些额外功能。它是一种实用的软件解决方案,可轻松集成到 Windows - Linux 开发或测试环境中。该工具支持 C# 语法,能更有效地满足开发者的需求。对于需要使用跨平台工具或操作系统的 Linux 开发人员和用户而言,xTerminal 提供了便捷的解决方案,支持从 Windows 操作系统中访问简单但功能齐全且实用的终端,允许使用 Bash 命令。同时,xTerminal 也十分契合 C# 开发人员,可编写和编译给定的命令,需通过 MS 包管理器 NuGet,借助 Rosl…...
对于 Windows 操作系统自带的记事本,尽管它作为简单文本编辑器发挥了一定作用,但难以满足高级用户的需求。MPad 作为一款文本和源代码编辑器,是比 Windows 内置解决方案更优的增强替代品。
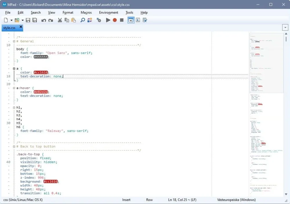
MPad 能处理众多不同的编程语言,并支持多种语言。它完全兼容 Unicode,注意到高 DPI,可同时处理文本和二进制文件(十六进制模式),具备文件地图、高级排序、列模式、多重选择编辑、绕词、自动完成、突出显示颜色值、代码折叠以及不同文本格式之间转换等功能。
MPad 基于 RJ TextEd 创建,仅包含编辑器部分,去除了所有面板、网络预览、FTP 功能等。该应用程序有标准安装的设置包和便携式工具两种类型。其拥有优雅的黑色主题界面,可有效防止长时间在电脑前工作时眼睛疲劳。基于标签的图形用户界面,支持同时打开和处理多个文件。
作为一款代码编辑器,MPad 具备常见且实用的功能,如行数显示、语法高亮、自动完成和代码折叠,还提供大量模板,支持数量惊人的编程语言。其高级编辑功能十分出色,列编辑、高级排序工具、代码补全、广泛的行操作等,远超简单文本编辑器。此外,MPad 还拥有高级搜索功能、书签工具、拼写检查和额外的文本格式化选项,且支持宏,可自动进行普通操作,为程序员打造了一个友好且注重生产力的工作环境。


📢 以下文件由夸克网盘用户[智慧*人的绿豆]于2024-07-16分享(只展示部分的文件和文件夹)
高级代码编辑器 MPad v1.36.1 中文多语免费版33.25MB
MPad-Install_x64.exe17.3MB
MPad-Install_x86.exe15.94MB
共2个文件,合计:33.25MB

